跳转至内容
  • 版块
  • 最新
  • 标签
  • 热门
折叠
品牌标识

YunTu Forum

YTMicro.com
  1. 主页
  2. Discussion & Question
  3. YTM32B1H系列
  4. MCAL 2.3.0 WDG原子操作的使能和源码不一致问题

MCAL 2.3.0 WDG原子操作的使能和源码不一致问题

已定时 已固定 已锁定 已移动 YTM32B1H系列
2 帖子 2 发布者 1.8k 浏览
  • 从旧到新
  • 从新到旧
  • 最多赞同
登录后回复
此主题已被删除。只有拥有主题管理权限的用户可以查看。
  • LCL 离线
    LCL 离线
    LC
    写于 最后由 编辑
    #1

    f6a544e3-c391-4737-8037-d521ac88f52a-image.png

    1 条回复 最后回复
    0
    • ZoneZ 离线
      ZoneZ 离线
      Zone YunTu
      写于 最后由 编辑
      #2

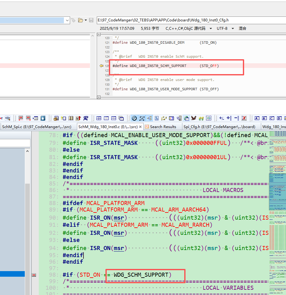
      这个问题在之后的版本会修复,可以现在YCT工具中添加-DWDG_SCHM_SUPPORT=STD_ON

      image.png

      1 条回复 最后回复
      0

    • 云途开发生态介绍

      快速上手云途开发生态

    • 云途论坛规则/Yuntu Forum Rules

      发帖前请查看

    • YT CONFIG TOOL调查问卷

      帮助改进和优化YT CONFIG TOOL,有机会抽取YTM32B1ME0 EVB哦...

    • can
      23
      demo
      20
      uds
      13
      lin stack
      12
      md14
      6
      fbl
      5
      yt-link
      5
      adc模块
      4
      Online Users
      haoliuhuanH
      haoliuhuan
      LlllllL
      Llllll
      YQZDSY
      YQZDS
      Tiger987T
      Tiger987
      • 登录

      • 登录或注册以进行搜索。
      • 第一个帖子
        最后一个帖子
      0
      • 版块
      • 最新
      • 标签
      • 热门