跳转至内容
  • 版块
  • 最新
  • 标签
  • 热门
折叠
品牌标识

YunTu Forum

YTMicro.com
  1. 主页
  2. Discussion & Question
  3. YTM32B1M系列
  4. 如何根据Hardfault的提示定位问题代码在哪

如何根据Hardfault的提示定位问题代码在哪

已定时 已固定 已锁定 已移动 YTM32B1M系列
3 帖子 3 发布者 885 浏览
  • 从旧到新
  • 从新到旧
  • 最多赞同
登录后回复
此主题已被删除。只有拥有主题管理权限的用户可以查看。
  • ZOUYIWENZ 离线
    ZOUYIWENZ 离线
    ZOUYIWEN
    写于 最后由 编辑
    #1

    410199e6-f1a7-48da-8ac5-5ce1c14bc594-1762826321810_7C570F4A-A4C1-4dd0-9A62-7C9244475563.png
    提示 unknow at 0x49090004, 这个要怎么定位问题代码在哪

    1 条回复 最后回复
    0
    • D 离线
      D 离线
      Derrick YunTu
      写于 最后由 编辑
      #2

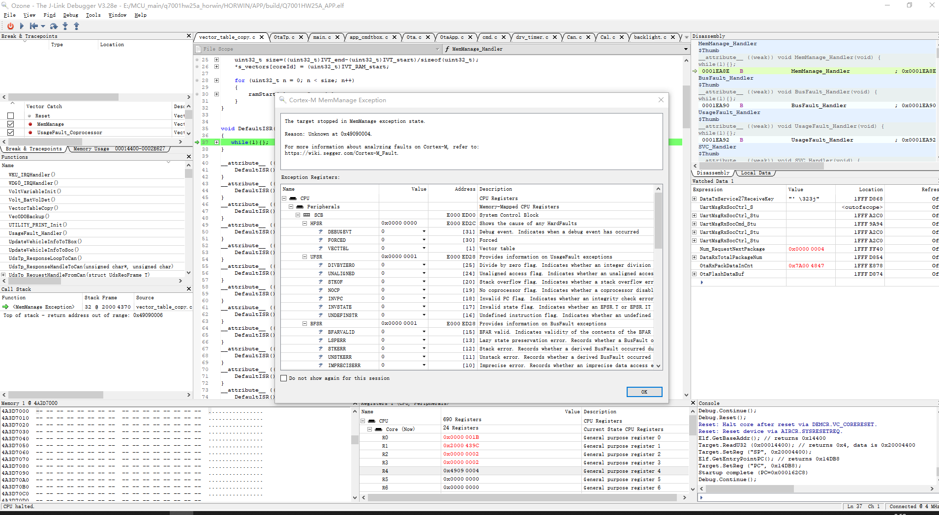
      可以在view里的Call stack里面看:

      image.png

      1 条回复 最后回复
      0
      • ysogY 离线
        ysogY 离线
        ysog YunTu
        写于 最后由 编辑
        #3

        img_v3_02pp_d16b2810-d52f-4d2a-a370-0e6b9b3be03g.jpg也可以参考参考这个

        1 条回复 最后回复
        0

      • 云途开发生态介绍

        快速上手云途开发生态

      • 云途论坛规则/Yuntu Forum Rules

        发帖前请查看

      • YT CONFIG TOOL调查问卷

        帮助改进和优化YT CONFIG TOOL,有机会抽取YTM32B1ME0 EVB哦...

      • can
        23
        demo
        20
        uds
        13
        lin stack
        11
        md14
        6
        fbl
        5
        yt-link
        5
        adc模块
        4
        Online Users
        YaojianyongY
        YaoJianyong
        DJZD
        DJZ
        • 登录

        • 登录或注册以进行搜索。
        • 第一个帖子
          最后一个帖子
        0
        • 版块
        • 最新
        • 标签
        • 热门